產品相關參數
產品描述 相關產品 在線咨詢
- 平板電腦提供 10/100 Mbps、1/10 Gbps 和 802.11a/b/g/n 無線 LAN 的自動化分析
- 直觀的用戶界面具有智能導航以及內置的指導性問題解決和用戶定制儀表板,可根據需要查看數據
- 以應用程序為中心的分析獲得網絡應用健康狀況的概況
- 網絡基礎架構性能分析顯示基礎的業務關鍵應用程序(路徑分析),確保一致的最終用戶體驗
- 利用自動化診斷和詳細數據可在問題升級之前將其解決
- 詳細、快速的 Network Discovery(網絡發現)功能可在幾分鐘內立即查明出現了什么問題以及連接到什么地方
OptiView XG 手持式平板分析儀外形獨特,為連接、分析和解決網絡中任何位置(工作臺、數據中心或最終用戶位置)出現的問題提供了最佳的移動性。它可快速分析網絡中的設備、接口和路徑的性能及健康狀況—超出傳統 LAN/WAN 交換與路由功能而整合了異構物理設備、無線網絡、虛擬服務器和網絡的真正網絡結構。
- 該平板分析儀集成了最新的有線和無線技術,以獨特外形提供強大的專用硬件,為連接、分析和解決網絡中任何位置出現的網絡和應用問題提供了最佳的移動性
- 通過直觀的個性化儀表板,根據需要準確顯示網絡
- 提供高達 10 Gbps 的性能測試、“有線” 和 “無線” 自動分析
- 在問題出現之前,通過分析所需信息,進行主動分析
- 開箱即用報告與個性化報告
網絡分析 — 亮點
- 實時發現引擎可發現和跟蹤多達 30,000 個設備—主機、電話、交換機、路由器、接入點和服務器等
- 獨特的路徑分析可通過圖形方式查看用戶和應用程序資源(本地、遠程或基于云)之間的路徑,并直觀顯示該路徑中的性能數據或主要鏈路和設備的問題
- 通過采集和監控粒度數據(而非通過典型的網絡管理系統采集的聚合數據)查看間歇性問題
- 自動檢測網絡問題,建議解決流程
- 測量 VMware? 環境的性能,包括管理程序可用性、接口利用率以及資源使用水平
- 實時 NetFlow 數據可找到占用大量帶寬的設備
OptiView? XG 網絡分析平板電腦(OPVXG,OPVXG-10G,OPVXG-LAN,OPVXG-PRO)概述:
(OPVXG,OPVXG-10G,OPVXG-LAN,OPVXG-PRO)
網絡工程師的平板電腦具有專門的定制硬件,可用于在新技術的部署和故障排除中進行自動化網絡和應用程序分析。它在家庭數據中心支持10 GbE 和虛擬服務器;在用戶辦公室支持 802.11n 和應用程序分析;而且在兩者之間可以使用交換機和路由器。利用它來查找您桌面的問題或根據其所收集的數據在故障點進行第一手分析。其獨特的故障排除系統基于前瞻性分析、路徑分析和以應用程序為中心的分析,可提供自動識別問題根本原因的專家指導。
OptiView? XG 網絡分析平板電腦特性(OPVXG,OPVXG-10G,OPVXG-LAN,OPVXG-PRO)
直觀的用戶界面,具有可定制的儀表板、智能導航以及易用報告功能
用戶可配置的儀表板為合適的用戶群呈現有關數據。OptiView XG 具有廣泛可定制的儀表板,有助于將所收集的數據轉變為可操作性顯示。該儀表板可按照個別用戶或整個公司的要求定制。創建儀表板,可按場所甚至按業務功能密切關注網絡和應用程序。這些儀表板可由您團隊的不同成員進行保存和導出。儀表板為您提供網絡的當前狀態概覽,包含路由器、交換機、防火墻、服務器、服務、應用程序以及其他基礎架構設備的關鍵指標。遠程用戶還可以設置儀表板來親自了解網絡運營情況。

性能健康狀況檢查您的企業每天都離不開可靠、安全、快速的網絡。已經負擔過重的 IT 資源需要承擔更多的任務,而網絡維護和優化常常被忽視。其結果是網絡不健康,使用不當、配置錯誤,且容易受到網絡威脅。健康狀況檢查可提供快速概覽,幫助您將關鍵基礎架構和應用程序恢復正常,保持它們的最佳性能并正常運行。> 直觀的用戶界面,具有可定制的儀表板、智能導航以及易用報告功能

虛擬化健康狀況
企業將服務器虛擬化以便節省成本并獲得靈活性。伴隨著虛擬化優點出現的是新的管理虛擬網絡的復雜性。OptiView XG 具有內置功能,可分析虛擬機及其主機 VMware ESX 服務器。由此您可以快速跟蹤了解虛擬服務器健康狀況,并確保杜絕關鍵任務應用程序故障。OptiView XG 的發現功能還可以找到并分析添加到 ESX 主機服務器的新虛擬機。
通過監控 CPU、存儲器利用率、配置和運行的虛擬機數量等,快速檢查 VMware ESX Server 的健康狀況。查看 VM 名稱、客戶 OS、和 VM 狀態以及詳細的虛擬機健康狀況統計信息,包括處理器、存儲器和網絡使用情況。
網絡和應用程序問題報告引擎
網絡和應用程序問題報告引擎 OptiView XG 提供許多內置的報告,可迅速、輕松地報告應用程序和網絡問題。這些報告可幫助您跟蹤性能和利用統計信息。在查看屏幕時,按“Report(報告)”鍵將生成有關 Protocols(協議)、Top Hosts(最活躍主機)、Top Conversations(最活躍對話)、Devices(設備)、Networks(網絡)、Problems(問題)等的 HTML 或 PDF 格式報告。
直觀的界面有助于定制創新報告,而且只需單擊幾下鼠標即可利用可配置的儀表板來創建完全定制的報告。用戶能夠選擇在報告中填入何種數據,從而按照自己需要的方式迅速查看數據。您甚至可以根據特定用戶資料來創建報告,輕松地為特定部門或收件人生成報告。
自動化分析和指導性故障排除讓任何人變成問題解決專家
帶性能健康狀況檢查的網絡監控
您的企業每天都離不開可靠、安全、快速的網絡。已經負擔過重的 IT 資源需要承擔更多的任務,而網絡維護和優化常常被忽視。其結果是網絡不健康,使用不當、配置錯誤,且容易受到網絡威脅。
健康狀況檢查可提供快速概覽,幫助您恢復關鍵基礎架構和應用程序,保持最佳性能并正常運行。OptiView 通過搜索交換機和路由器基礎設施主動查找端口錯誤、丟棄、過度利用、高內存/CPU 利用、設備重啟和 FHRP 狀態變化等問題。檢測出問題后,OptiView 可通過 SNMP 陷阱、系統日志消息或蘋果或安卓設備的推送通知(見 HeadsUp XG 移動通知應用)通知員工。
詳細數據用于前瞻性分析
獲得有關網絡和應用程序性能統計信息和錯誤的詳細、實時的數據 — 這對排除間歇的和過去的問題、以及確定是否由流量突發引起性能問題至關重要。這些詳細數據可事先主動收集并儲存 24 小時,因此當出現問題時您可以“及時回溯”,分析所收集的數據。
自動化問題檢測
OptiView? XG 可自動掃描網絡基礎架構中的錯誤。這些錯誤收集在可進行分類和排序的問題日志中。可檢測到的問題包括:性能問題、重復 IP 地址、錯誤子網掩碼、默認路由器無響應等等。可以通過安卓(可通過 Google Play 獲得)和蘋果 iOSv6(可通過 Apple iStore 免費獲得)的全新應用程序 HeadsUp? XG,接收來自 OptiView XG 平板的實時通知。即時通知意味著您可以一直與自己的網絡保持“聯系”,甚至在用戶開始打電話聯系客服前就已經發現主要問題!
指導性故障排除
您的網絡會出現各種不同的錯誤和問題,而找不到可能的起因和現成的解決方法將增加解決問題所需的時間。內置的“Guided Troubleshooting”(指導性故障排除)引擎減少了確定根本原因和解決問題所需的時間,提高了員工的效率。點擊問題日志中的任何一個問題,將立即為您顯示該問題的可能起因、潛在影響以及可能的解決方案。
確保一致的最終用戶體驗和應用程序性能
最終用戶響應時間 (EURT) 指標
通過與 Visual TruView? 的集成,XG 用戶能夠按用戶、站點、服務器和應用全面了解 EURT 指標。借助分析實際根本原因的能力,圖形式“熱圖”能夠迅速指出應用性能的問題所在 – 網絡還是應用。TruView 是統一標準的應用和網絡性能監控故障診斷設備,可監控企業范圍內的終端用戶體驗、時間上關聯的數據包、流量和管理數據,對全球、區域或本地范圍的網站和用戶進行全天候(24/7)監控,從而隔離性能問題的原因。
XG 用戶可綜合使用 TruView 設備(軟件版本 9 )和 XG 版本 12,后者將 TruView 的 EURT 數據直接集成到了 OptiView 用戶界面。與部分設備只是將用戶界面從一個產品切換到另一個不同,OptiView 和 TruView 數據是在工具之間即時傳輸并顯示在相同的本地用戶界面中,從而在同一工具中形成流暢的工作流程,能夠快速發現根本原因,以讓網絡和運營團隊有更多的時間關注關鍵項目。
EURT 分為應用響應時間 (ART)、數據傳輸時間 (DTT) 和網絡往返時間 (NRT) 三個部分。應用程序和服務器的事務計數使工程師能夠評估對 EURT 的總影響。TCP 健康指標(重傳、零窗口、次序顛倒和 TCP 重設)為應用性能不佳提供了更多原因分析。工程師在現場對網絡 – 訪問層、數據中心或遠程站點 – 進行故障診斷時,手上的 EURT 數據讓他們能夠更加了解設備、路徑、流量和應用,從而提高性能問題的解決速度。
應用程序基礎架構分析
一致的應用程序服務交付對企業至關重要。OptiView? XG 可輕松識別并分析應用的關鍵網絡基礎架構。這讓您提前了解應用程序性能問題。它還可以減少隔離網絡與應用程序問題所需的時間。
路徑分析
路徑分析可幫助您了解迅速解決基礎架構引起的應用程序性能問題所采取的確切路徑。路徑分析可輕松識別對應用程序性能至關重要的設備。您可通過路徑分析來監控應用程序路徑中的所有界面。它還可以在各設備中提供數據包丟失、延遲和響應時間來確定導致問題的設備。
路徑分析還可以使您密切關注路徑中的界面利用以及服務器中的其他任何系統資源。
通過自動驗證網絡服務(例如 DHCP 和 DNS)是否可用并處于正常運行狀態、通過打開服務器上的特定 TCP IPv4 和 IPv6 端口來保證服務器和應用程序的連接可供訪問、以及按照網絡延遲和服務器連接建立時間的組合形式報告往返時間來加快應用程序和網絡性能問題的故障處理速度。通過查看資源(包括用戶數量、處理器、存儲器和磁盤利用率以及正在運行的服務和過程)確保服務器有效運轉。
Trace SwitchRouteTM
Trace SwitchRoute 可以讓您了解兩臺設備通過交換機和路由器架構進行通信時使用的確切路徑。在路徑分析期間,第 2 和 3 層跟蹤路由的組合可以識別出應用程序客戶端和應用程序服務器之間的整個網絡路徑,加速問題隔離。在發現期間,如果在路徑中發現某個交換機,Trace SwitchRoute 將啟動其交換機路徑發現功能。所顯示的結果包括 DNS 名稱和 IP 地址、按端口號的內部交換機連接,以及鏈接速度和 VLAN 信息。在 Trace SwitchRoute 屏幕的“Name”(名稱)列中突出顯示任何一種設備,并選擇“Device Detail”(設備詳細信息),可以查看設備的網絡配置信息。
實時 NetFlow 可找到占用大量帶寬的設備
OptiView XG 通過 NetFlow 讓您對公司的帶寬使用情況進行必要了解,而沒有傳統的 NetFlow 分析設置的復雜性和花費。OptiView XG 中的 Application Infrastructure Analysis(應用基礎架構分析)測試可從支持流量的路由設備中收集 NetFlow 數據,并用來分析整個網絡的網絡通信量以及帶寬使用報告。獲得關于最活躍應用程序、對話以及使用帶寬的主機的即時實時帶寬使用情況報告,加快故障排除。
唯一帶有 10 Gbps “On-The-Wire”(線上)分析的平板電腦
OptiView XG 提供線速率、實時應用程序以及關于10/100/1000 Mbps 或10 Gbps 鏈路的流量分析和故障排除。識別首要會話設備、多播設備和廣播設備,或選擇最活躍對話來確定哪些主機可能過度占用資源帶寬。使用或跨越關鍵鏈路,通過查看單個主機的最活躍對話來確定正在使用服務器帶寬的對象。分析各種協議以識別當前使用的最活躍協議,同時發現不必要和自定義的協議,并查看各主機正在使用哪些協議。這些實時的“線上”流量統計信息讓您能夠了解網絡資源的使用情況,同時加快了聯網應用程序的響應速度,從而提高用戶滿意度。
OptiView XG 自動發現從 MAC 層到應用程序層的所有協議和子協議。這可以讓 IT 員工識別正在使用鏈路帶寬(包括使用動態分配端口號)的應用程序,以查看并驗證應用程序對網絡資源的影響,同時識別非法應用程序。深度數據包檢測區分特定音頻、視頻、圖像和數據應用程序,并顯示各應用程序的帶寬使用水平。
VLAN 可見性與主干分析
只有“在線”分析儀才能看到實際的 VLAN 中繼流量。連接到交換機主干端口時,OptiView XG 將檢測該主干上所有可用的 VLAN,測量所有 VLAN 上的流量分布,并為用戶提供選擇特定 VLAN 的能力。
如果選擇了單個 VLAN,將僅顯示該 VLAN 的設備發現、流量統計和捕獲信息包數據。
以應用為中心的分析
應用程序問題難以解決,而性能緩慢或服務中斷嚴重影響到業務。查看網絡應用程序方面的流量以輕松識別瓶頸問題很重要。OptiView? XG 為您網絡應用程序的健康狀況提供全面、高級概覽,讓您使用挖掘功能獲取更多詳細信息。
通過與 Visual TruView (v9) 的集成,XG 用戶(版本 12)能夠按用戶、站點、服務器和應用全面了解最終用戶響應時間 (EURT) 指標。借助對根本原因的詳細分析,圖形式“熱圖”能夠迅速指出應用性能的問題是在網絡還是在應用程序。
全線速捕獲可確保全面分析
使用 10 千兆線速信息包捕獲和過濾功能,通過進行信息包級別分析排除故障,并在部署和分析應用程序時執行高級故障排除。
高級捕獲過濾器可以收集更有意義的數據,并通過過濾個別地址或對話、IPv4 地址范圍或子網、或者 IPv6 前綴或協議來限制要分析的流量值。}捕獲大小可達 4 GB。
捕獲過程可以通過用戶定義的觸發事件來啟動或停止– 在事件發生之前、之后或是事件發生的大約時段內捕獲流量,而無需呈現出來。此功能確保您可以在第一時間捕獲到事件,并避免了啟動一些沒有實際價值的隨機流量捕獲。
OptiView XG 獨特的用戶界面使設置過濾器和觸發器的復雜工作變得像使用感興趣的設備或協議一樣簡單,消除了由錯誤配置引起的誤差。
如要找到多個應用性能問題的根源,則必須“位于數據包的路徑”中,以便檢查實際流量。現在,使用 OptiView XG 中全新的在線分析功能,可將您的分析儀連接到該路徑,以便直接查看和捕捉其兩個 RJ-45 端口的應用流量。OptiView XG 可讓您直接以最高 1 Gbps 的速度連接來實時觀察流量,或在線捕捉板載 ClearSight 分析儀詳細應用分析的線路速率,無需依靠 SPAN 或鏡像端口(會隱藏甚至引起問題)或隨身攜帶一個額外的硬件(外置分路器)。在網絡和客戶端、接入點、服務器或任何所需位置之間連接,以便獲取應用級別的可視性。
捕獲和存儲多個跟蹤文件
順序保存到磁盤可在 OptiView XG 分析儀的內部磁盤上保存多個順序捕獲,或捕獲多個觸發事件,捕獲量超過 4 GB 數據 – 有助于解決最棘手的問題。用戶可設置目標驅動器和文件夾、文件名稱前綴(XG 為后綴分配時間戳),并為最大捕獲數量設置規則或磁盤使用設置限制。
使用任意字符串匹配,查找并捕獲任何內容
在檢測時實時匹配任何詞組或短語(不管其在信息包中處于有效負載還是標題的位置),以觸發 OptiView XG 啟動或停止捕獲和/或過濾流量。使用 Free String Match(任意字符串匹配)來捕獲任何應用程序錯誤消息周圍的流量,在未加密的電子郵件、網頁、文件傳輸或文檔中檢測包含詞匯或短語的流量,以識別網絡的非法使用情況,或者根據內容或文件名 (.doc, .xls, .pdf) 來檢測限制性文檔的下載。此外,還可以識別并追蹤網絡上禁用的應用程序,如可能會占用寶貴帶寬的串流媒體,或可能導致安全風險的 P2P 流量。總共有 8 組觸發器或過濾器可供使用,它們可觸發無人參與的捕獲以供后續分析,從而讓您可以在適當的時候進行分析,而無需在事件發生時當即進行分析。
簡化應用程序問題故障排除
一旦捕獲流量,啟動 Integrated ClearSight? Analyzer (iCSA) 來查看跟蹤文件以應用程序為中心的視圖。通過一個簡單直觀的首頁,iCSA 呈現您網絡上應用程序健康狀況的全面高級概覽。從該框架,您可深入獲得更詳細的信息。例如,您可以顯示所有 HTTP 應用程序的活動,然后深入查看每個服務器上的活動,并進一步了解服務器流量情況,觀察流量的實際媒體內容。iCSA 還進行基于時間的分析,提供詳細的趨勢和統計信息,以快速分析大型捕獲文件。這個空前的控制水平和可視性,提高了應用程序問題解決的速度,最大限度地減少了整個網絡的停機時間。
自動化故障/問題檢測
CSA Expert Alert 專家警報功能會自動檢測已捕獲信息包的通信故障,并且使用顏色編碼圖標加以顯示出來。從應用程序摘要首頁屏幕可以快速瀏覽出現問題的特定應用程序、服務器或流量。CSA 檢測到的警報分為兩類:通信序列故障問題或超過閾值的故障問題,并且可以單獨列出。只需點擊列標題即可對列表進行排序。您可以右擊某個警報深入了解相關的通信流。
獨特且強大的彈跳圖說明了應用程序流
CSA 應用程序彈跳圖視圖使用應用程序指令語言揭示客戶端和服務器進行的會話,而不必手動解碼信息包。它提供一種了解各種網絡元件之間協議互動的極為強效的方法。
內容重建和重播
您可以在實時監控期間或者利用跟蹤文件重建 VoIP 或視頻流量的音頻和視頻內容。此外,還可以重建 Microsoft? Exchange? 電子郵件、IP 傳真、即時消息和基于 HTTP 的網頁。這可作為合規違規行為或多媒體質量可視化的證據,因此極具價值。
故障排除10從數據中心到訪問層的 Gbps 網絡和應用性能問題 – 快速
當問題出現時,您的任務是迅速解決,并深入分析以確定根本原因。OptiView XG Network Analysis 可利用獨特的功能幫助您實時解決網絡和應用性能問題;這些功能包括前瞻性分析、路徑分析、以及以應用程序為中心的分析、與供應商無關的基礎架構分析、線上流量分析和全線速信息包捕獲/解碼。即使您不是信息包解碼專家,專家輔助、以應用程序為中心的協議分析也可為解決難度較大的應用程序和網絡問題提供指導(不只是數據)。
綜合的 WLAN 部署和分析
OptiView XG 可以通過其有線側網絡發現和分析功能發現并分類無線 LAN 控制器、輕型接入點 (AP)、智能接入點以及無線客戶端。Cisco、Aruba 和 Meru Wireless LAN 控制器 (WLC) 以及 LWAP 提供詳細的設備信息,包括與控制器、SSID、安全性和 QoS 參量、受控的輕型接入點,和使用的 802.11 協議相關的無線網絡。

在版本 12 中,OptiView XG 使用無線 LAN 控制器 (WLC) 創建無線連接圖。您可通過選擇一個或多個 SSID、需要的 WLAN 頻段、設備和安全類型對圖上的內容進行過濾。用戶可配置圖的詳情,包括鏈接速度、使用的信道、AP 模式和容量、每 AP 的客戶端數量及顯示整個網絡(端對端)的更多有線基礎設施連接,讓您隨時掌握您的有線和無線網絡的最新消息。
通過三個備選功能擴大您的無線分析能力:
Wi-Fi 分析
AirMagnet WiFi Analyzer 是一款用于移動審計和解決企業級 Wi-Fi 網絡問題的行業標準工具。AirMagnet WiFi Analyzer 可以幫助 IT 工作人員快速解決終端用戶遇到的問題,并自動探測安全威脅和無線網絡漏洞。本解決方案可讓網絡管理人員輕松測試和診斷各種常見的無線網絡性能問題,包括流量問題、連接問題、設備沖突和信號多徑傳輸問題。AirMagnet WiFi Analyzer 包括一個完全合規報告引擎,能夠自動將收集的網絡信息與政策和行業法規合規要求對應起來。它是一個能夠簡化主要無線網絡任務的解決方案,例如:
- 找出 Wi-Fi 問題的根源所在
- 基于 Wi-Fi 的無線接入點和客戶端發現
- 最大化 802.11 的效率和投資
- 所有 Wi-Fi 流量完全可見
- 檢測和定位惡意設備或安全威脅
- 對 WLAN 基礎設施選件提供獨立 ROI 分析
- 可隨時審核合規性狀態
- 基于活動客戶端的連接測試
- 對 BYOD 引起的安全和性能問題立即進行故障排除
- 數據包捕獲和解碼,以便全面分析 802.11 a/b/g/n WLAN
光譜分析
802.11 頻譜分析
AirMagnet Spectrum XT 選項提供與實時 WLAN 信息結合的深入 RF 分析,使性能問題的故障排除更快、更準確。頻譜分析對許多干擾 WLAN 網絡及其性能的非 WLAN 來源進行實時檢測、識別和查找。業界最大的 RF 干擾分類數據庫,可獲得性能問題的自動回答 通過 Wi-Fi 影響分析能力優化問題/干擾 通過自定義簽名實現對干擾問題的即時響應并取消對分類更新的依賴 頻譜分析儀通過避免“上門服務”可更快地遠程分析 RF 導致的 WLAN 問題
室內頻譜分析
AirMagnet Spectrum ES (AM/A6001) 是經濟的專業級 RF 頻譜分析儀,可結合 OptiView XG 加速室內無線網絡的部署。下一代可視化顯示方式能夠實現豐富的頻譜圖形,再加上增強的現場工作效率特點,為各個項目階段的驗證和故障診斷工作提供所需的直觀的網絡顯示。掃描 698 MHz 和 2690 MHz 之間的頻率(支持 2G/3G/4G)。AirMagnet Spectrum ES 包括業界首個射頻干擾源自動分類和定位、自動化特定位置運營商和技術頻譜掃描設置,在項目生命周期的每一個階段都需要用其進行驗證和故障排除。這些特點可確保卸載部署和故障排除得以快速正確地執行。
OptiView XG 平臺中的 AirMagnet Survey and Planner(調查和規劃程序)選項利用 OptiView XG 中的調查功能在無線網絡現場調查期間收集“現場真實世界”信號、性能和頻譜數據來確保最佳無線網絡性能、安全性和合規性,以便 IT 工作人員能夠按照最科學的方式測量無線網絡性能和 RF 覆蓋,使 WLAN 網絡設計可以達到最佳 AP 計數、布置和配置。
- 第一次就正確設計和部署最精確的室內和室外無線 LAN (802.11 a/b/g/n/ac) 網絡,避免代價高昂的返工或 IT 投訴。
- 通過對最終用戶體驗(WLAN 吞吐量、數據傳輸速率、重試、丟失)的獨特評估,收集實際數據
- 對單個完整過程進行同步頻譜分析,從而在最大程度上降低射頻干擾源對昂貴的 WLAN 性能的影響 模擬“假定”場景,避免或者最大程度上減少花更大代價重復調查過程
- 一鍵完成 WiFi 語音和定位服務的 WLAN 網絡就緒驗證
- 利用客戶隨時可用的“合格/失敗”評估報告確定任何設計/應用要求網絡
- 定制報告,根據 WLAN 設計/應用要求高效遞交結果
- SurveyPro 版本 8.6(OptiView XG 的 PRO 和 EXPT 型號)安全兼容最新 Wi-Fi 技術 802.11ac。借助外部 USB .11ac 無線電,SurveyPro 8.6 和 OptiView XG 可對 .11ac 網絡進行全面的站點調查和模擬。
多重無線電信號
OptiView XG 中的多重無線電信號可讓您同時運行 AirMagnet WiFi Analyzer 和 Spectrum XT 以查看 RF 光譜中各頻道的非 WLAN 干擾。多重無線電信號還可讓您同時運行 Survey Pro 和 Spectrum Analyzer 以便在調查期間檢測干擾,避免在調查后再次碰到干擾。
管理網絡和技術變化
先進的網絡發現技術,可在數秒鐘之內發現設備、網絡和問題
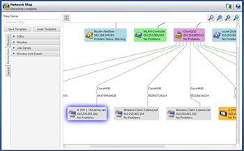
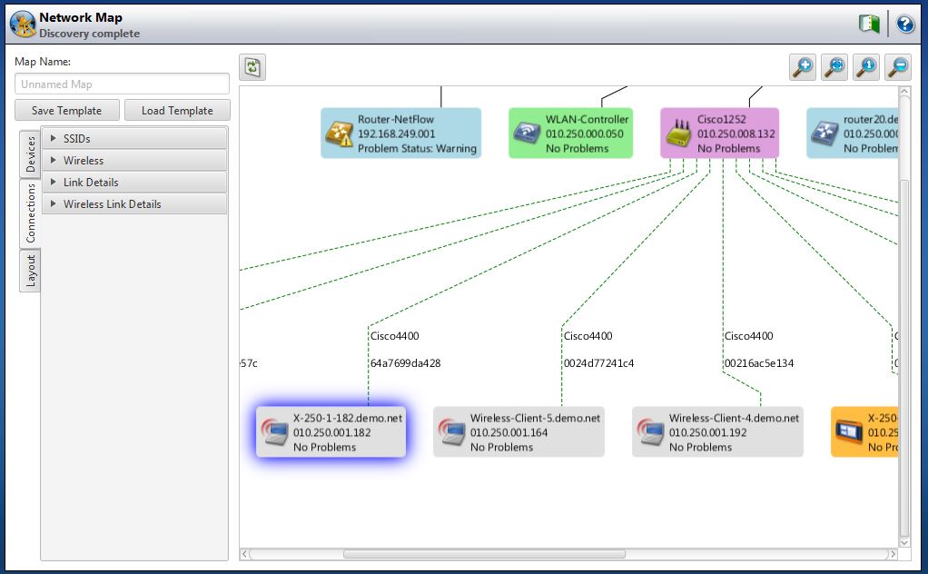
OptiView XG 一旦連接到網絡,無需任何交互,即會自動通過流量監控和主機主動查詢開始發現網絡中的設備。IT 人員可立即按交換機、插槽和端口號碼,查看網絡中連接的設備,并查看設備的連接位置。它們可以調查并迅速確定“可疑”設備的位置,只需少量工作即可識別與設備配置不當有關的問題。
OptiView XG 按照類型對設備進行分類:互聯(路由器、交換機)、服務器、超級管理程序、虛擬機、打印機、SNMP 代理、VoIP 設備、無線設備、以及其他主機。此外,還按 IPv4 和 IPv6 子網、VLAN、NetBIOS 域和 IPX 網絡、以及各類別的主機隸屬關系來劃分網絡。還會發現可能存在問題的網絡設備。
自動網絡映射大多數網絡分析儀和故障排除工具對當今網絡的可見性有限:通常是單個廣播域或 VLAN,但是 OptiView XG Network Analysis Tablet(網絡分析平板電腦)也可以配置來執行對廣播域之外的子網中多達 30,000 個設備的發現,以將其發現延伸到廣播域或本地 VLAN 界限外,涉及整個企業網絡,到達遠程站點和用戶。生成所連網絡以及遠程站點網絡中設備的最新 HTML 和 PDF 格式清單報告。
在診斷性能問題時,網絡工程師“看到”網絡上發生的情況、了解網絡中的用戶以及他們的連接位置和“從這里到那里”之間的的路徑的速度越快,越可迅速的找到根本原因。這對經常進行“未知” 網絡故障排除的維護組織或系統集成商來說尤其如此。傳統方法(CLI 或元件管理器)解決問題耗時過長,所呈現的數據太過復雜,不易理解和關聯。
通過使用 OptiView 專利的發現引擎,用戶能夠以靈活的映射式界面與網絡交互,直觀地查看網絡配置和拓撲問題,加速故障處理。
文件提供對于部署前的網絡評估、新技術的推出等任何項目都是重要步驟,而這一步驟有時會需要很長時間才能完成。而在圖形映射用戶界面,只需一鍵即可將映射數據發送到 Visio 文件生成器,創建即時、專業的網絡文件。OptiView XG 的映射功能可節省大量人力,使文件隨網絡變化而持續更新,還可為客戶項目提供即時映射,是企業或服務性組織的理想選擇。
通過無線連接發現和測試
OptiView XG 具有獨特功能,可通過無線連接進行快速發現。該功能使您即便離開站點也可以了解周圍的網絡情況。您在斷開網絡后仍可確信即便轉到不同的地點,平板電腦也正通過無線連接對您的主要設備進行分析,而且不會丟失任何數據。這為測試漫游傳送提供了完美解決方案。
VoIP 和無線設備發現
OptiView XG 將發現包括呼叫管理器以及 Cisco?、Nortel?、Avaya? 和 Mitel? 品牌在內 IP 電話的 VoIP 設備。可以查看設備功能和配置,使用戶在 VoIP 部署過程中,輕松地識別和更正配置問題。
OptiView XG 還可以發現并分類無線 LAN 控制器、輕型接入點、智能接入點以及無線客戶端。Cisco 無線 LAN 控制器和 LWAP 提供詳細的設備信息,包括無線網絡與控制器,以及 SSID、安全性和 QoS 參量,受控的輕量級接入點,和 802.11 使用的協議。
IPv6 發現
OptiView XG 將發現并顯示完整的 IPv6 網絡和設備清單,包括路由器、交換機、無線接入點、DHCP 6 服務器和主機。使您能在網絡中識別活躍的 IPv6 設備,以及在單棧 IPv6 網絡中可能存在的問題。對路由器廣播進行分析,而且 OptiView XG 顯示詳細的路由器信息和設置。輕易識別可使用 IPv4 和 IPv6 協議交流的應用。
檢測使用隧道機制的設備,并識別所用的隧道。未檢測到或未批準的隧道可能會表示存在嚴重的安全風險。

無論是解決性能問題還是進行更改,工程師都需要了解網絡上的“人和事物”以及其連接的位置對于那些負責維護組織或經常排除“未知”網絡故障的系統集成商來說更是如此。傳統方法(CLI 或元件管理器)解決問題耗時過長,所呈現的數據太過復雜,不易理解和關聯。OptiView XG 網絡導航器使用鏈路層發現協議數據(LLDP,Cisco 交換機為 CDP) 生成交換機“鄰近網絡”的簡單圖表。輸入/輸出接口的 ID 會與設備名一同顯示。如果 OptiView XG 檢測到任何問題,會在設備上顯示出來。
工程師只需單擊圖表即可瀏覽設備和路徑,以便查看特定網絡區域是否存在問題,明確顯示需要進行進一步分析的位置。可立即將該圖表保存為 PDF 或 HTML 格式的報告。
實時、深度基礎設施分析加速故障排除獲取詳細、實時(每 30 秒更新一次)的界面使用情況和誤差,以確定性能問題是否由超流量引起。這些詳細數據可以持續收集 24 小時。可按照 I/F 指數、使用情況、廣播、誤差、或沖突對界面進行快速排序。
深入分析,包括:
- 所有交換機端口配置的表格視圖,包括每臺主機及其連接處的標識。
- 圖形視圖包括每個交換機端口的使用情況和錯誤率,直觀了解過度使用或出錯的端口。
快速確定性能問題是否與端口的鏈路速度或重復錯誤配置、過度使用或過多主機有關。
VLAN 發現和分析
通過查看以下信息,確定連接問題是否與 VLAN 配置有關:
- 交換機上配置的 VLAN
- 每個 VLAN 的成員組成的界面
- 識別主干或上行端口,以及當前使用的主干協議
- 識別每個 VLAN 成員的主機。
路由器和 WAN 鏈接分析
深入設備分析功能可識別路由器 ARP 緩存錯誤或路由表錯誤,同時了解如何管理和排除成本高昂的 WAN 鏈路故障。請參閱 WAN 鏈接配置,它以圖形化方式顯示了使用情況和出錯率,并標識了有關 ISDN、幀中繼、T1/E1、T3 和 ATM 鏈接的特定錯誤類型。
內置的遠程登錄服務和網絡瀏覽器可以直接通過 OptiView XG 重新配置設備。
網絡連接和鏈路驗證
超速查看連接位置、鏈路類型和速度、最近的交換機、本地流量、DHCP/DNS 服務、以及您的網絡連接是否可行。該顯示板適合快速驗證網絡的移動、添加及更改。
您幾乎可在分析儀顯示的任何屏幕上生成報告。這包括有詳細報告的儀表板、面板和任意主屏幕,即“發現”、“問題”、“流量分析”等。許多報告可以自定義內容,以及標題信息和標志。報告可以保存為 HTML 或 PDF 格式。這樣您可更快更方便地制作項目文件,并可將其用于網絡評估和基線制定,提供更好的參照數據供將來參考。
界面和設備庫存報告可即時保存為 CSV 格式以用于其他系統和文件流程。
在診斷性能問題時,網絡工程師“看到”網絡上發生的情況、了解網絡中的用戶以及他們的連接位置和“從這里到那里”之間的的路徑的速度越快,越可迅速的找到根本原因。這對經常進行“未知” 網絡故障排除的維護組織或系統集成商來說尤其如此。傳統方法(CLI 或元件管理器)解決問題耗時過長,所呈現的數據太過復雜,不易理解和關聯。

通過使用 OptiView 專利的發現引擎,用戶能夠以靈活的映射式界面與網絡交互,直觀地查看網絡配置和拓撲問題,加速故障處理。
文件提供對于部署前的網絡評估、新技術的推出等任何項目都是重要步驟,而這一步驟有時會需要很長時間才能完成。而在圖形映射用戶界面,只需一鍵即可將映射數據發送到 Visio 文件生成器,創建即時、專業的網絡文件。OptiView XG 的映射功能可節省大量人力,使文件隨網絡變化而持續更新,還可為客戶項目提供即時映射,是企業或服務性組織的理想選擇。
無線網絡映射
節省大量人力!借助版本 11 中增強的自動化映射功能,OptiView XG 現在可使用無線 LAN 控制器 (WLC) 中的數據創建無線網絡連接圖。您可通過選擇一個或多個 SSID、需要的 WLAN 頻段、設備和安全類型對圖上的內容進行過濾。用戶可配置圖的詳情,包括鏈接速度、使用的信道、AP 模式和容量、每 AP 客戶端數量等。有線基礎設施連接顯示整個網絡(端對端),讓您隨時掌握網絡的最新信息!單擊報告圖標可立即生成顯示圖形的 Visio 文檔。
網絡性能測試
企業或服務提供商的網絡工程師現在可使用一個工具來檢測性能并對復雜的網絡和應用程序問題進行故障排除。用戶能夠利用網絡性能測試功能(NPT,OptiView XG 版本 10 及更高版本提供)對整個廣域網、校園網的鏈路或數據中心和站點內部網絡的高性能鏈接進行測試和故障排除。NPT 對高達 10 Gbps 的線速網絡從帶寬、延時、抖動和丟包率等方面進行性能量化分析,為網絡工程師提供有關其基礎架構性能以及支持當前和未來應用能力的可靠數據。
XG 的網絡性能測試用于:
- 解決網絡和應用程序性能問題
- 在部署新的服務(如視頻或 VoIP)前評估網絡性能。
- 驗證其數據中心內部新的基礎架構要素和主要鏈路性能。
- 獨立確定其服務提供商是否達到商定的服務品質 (SLA) 。
- 測試所需 QoS 是否有端到端的維護
比其他測試方法更加靈活、強大。
OptiView XG 的 NPT 基于 ITU-T Y.1564(測試實際應用中以太網性能的全面標準),與舊標準(如 RFC2544)相比性能增強,其中包括:
速度更快—LRPT 選項在單個測試(而不是多個獨立測試)中檢測所有主要性能服務水平標準(SLC)—可用性、吞吐量、失幀、延時和延時變化(抖動)。
固定測試次數— RFC 2544 吞吐量測試過程中的單個丟幀需要再次運行,因此測試時間可能是其設定時間的很多倍。ITU-T Y.1564 測試在一次完整檢測中只需運行一次。
更全面地衡量 SLA 要求 – 包括超量信息和超額突發速率 (EIR/EBR) 以及可用性。在測試中檢測每個幀的延時和抖動,而不是每個測試只能檢測一個幀。
更加靈活 – 支持具有獨立目的地、驗收標準、CoS 和 VLAN 設置的最高 8 個同步流。
其他功能:
- 通過圖形路徑分析發現性能瓶頸所在。
- 雙向測試,從運行水平(用于故障排除)到全線速 10 Gbps (用于驗證)
- 靈活的層 2 與層 3 設置,其中包括源與目的地 MAC 和 IP 地址、VLAN 設置、具有 DSCP 或 IP 優先級的 TOS、UDP 端口號和幀內容
- 可用性、吞吐量、失幀、延時和抖動(延時變化)的服務驗收標準范圍的完整設置
- 基于服務驗收標準說明通過/失敗的全面報告
流量生成
通過使用高達 10Gbps 的模擬流量來增加網絡壓力,以確定添加新應用程序或網絡用戶的影響,評估網絡實施新部署的完備程度。}
用戶配置包括協議類型、幀大小、幀速、使用率百分比和要傳輸的幀數,以及流量類型:廣播、多播或單播。
選擇 IP 協議讓您可以選擇“存活時間” (TTL) 參數和 TOS (QOS) 參數,例如 Minimum Delay、 Maximum Throughput、 Maximum Reliability、 Minimum Monetary Cost 和 Maximum Security 等,以確保正確的路由配置。
吞吐量測試
結合一臺額外的 OptiView XG 網絡分析平板電腦(用于 10 Gbps 吞吐量)或 OptiView 管理設備,一臺 EtherScope? 或 OneTouch? Network Assistant、或 LinkRunner? Pro Reflector(高達 1 Gbps),XG 吞吐量測試可檢測兩個 Fluke Networks 設備之間的雙向數據流,從而驗證 LAN 和 WAN 的吞吐能力。
吞吐量測試可以配置以下參數:
- 數據速度(高達 10 Gbps) – 最大速度由鏈路速度和雙工確定。
- 幀大小 – 從七種不同的幀大小中選擇,或是選擇掃描來運行對七種預設幀大小的測試。OptiView XG 為高達 9000 字節的巨型幀提供支持。
- 內容 – 為所有 1、所有 0、交替出現的 1 和 0 或隨機出現的 1 和 0 選擇有效負載。
- 測試持續時間可以為 2秒到18 小時。
測試結果可以通過表格或圖形格式查看。速度格式表格視圖說明了本地和遠程傳輸和接收速度,以及兩臺設備接收到的幀的總百分比。如果切換到幀格式表格視圖,則可顯示傳輸和接收到的本地和遠程幀的數量,以及兩臺設備接收到的幀的總百分比。
吞吐量測試將測量兩臺 Fluke Network 設備之間的雙向數據流,以驗證 LAN 和 WAN 的吞吐能力。吞吐量測試要求您的網絡中有另外一臺用于通信的設備。該第二臺設備可以是一臺 OptiView XG 網絡分析平板電腦(用于 10 Gbps 吞吐量)或 OptiView 管理設備,也可以是 EtherScope? 或 OneTouch? Network Assistant、LinkRunner? Pro Reflector(高達 1 Gbps)。
吞吐量測試可以配置以下參數:
- 數據速度(高達 10 Gbps) – 最大速度由鏈路速度和雙工確定。
- 幀大小 – 從七種不同的幀大小中選擇,或是選擇掃描來運行對七種預設幀大小的測試。OptiView XG 為高達 9000 字節的巨型幀提供支持。
- 內容 – 為所有 1、所有 0、交替出現的 1 和 0 或隨機出現的 1 和 0 選擇有效負載。
- 測試持續時間可以為 2秒到18 小時。
服務提供商可利用 OptiView XG 驗證層2服務并為客戶企業網絡提供“增值” 支持,從排除應用性能故障問題到進行網絡評估和新技術應用,如 VoIP 和視頻。
企業可通過 XG 的網絡性能測試功能:
- 獨立確定其服務提供商是否達到商定的服務品質 (SLA) 。
- 驗證其數據中心內部新的基礎架構要素和主要鏈路性能。
- 解決網絡和應用程序性能問題
- 在部署新的服務(如視頻或 VoIP)前評估網絡性能。
比其他測試方法更加靈活、強大。
OptiView XG 的 NPT 基于 ITU-T Y.1564(測試實際應用中以太網性能的最新標準),與舊標準(如 RFC2544)相比性能增強,其中包括:
- 速度更快—LRPT 選項在單個測試(而不是多個獨立測試)中檢測所有主要性能服務水平標準(SLC)—可用性、吞吐量、失幀、延時和延時變化(抖動)。
- 固定測試次數— RFC 2544 吞吐量測試過程中的單個丟幀需要再次運行,因此測試時間可能是其設定時間的很多倍。ITU-T Y.1564 測試在一次完整檢測中只需運行一次。
- 更全面—衡量其他主要服務品質協議 (SLA) 要求,包括超量信息和超額突發速率 (EIR/EBR) 以及可用性。在測試中檢測每個幀的延時和抖動。
- 更加靈活—支持具有獨立目的地、SLA 和 SLC、CoS 和 VLAN 設置的多個同步流。
| 測量/特點 | 基本吞吐量測試 | RFC 2544 | ITU Y.1564 (NPT) |
| 吞吐量 | ? | ? | ? |
| 損失 | ? | ? | ? |
| 延時 | ? | ? | |
| 抖動 | ? | ||
| 多流 | ? | ||
| 服務測試類別 | ? | ||
| 非對稱鏈路測試 | ? | ||
| 超量信息速率 | ? | ||
| 超額突發速率 | ? | ||
| 流量監管 | ? |
測試結果可以通過表格或圖形格式查看。速度格式表格視圖說明了本地和遠程傳輸和接收速度,以及兩臺設備接收到的幀的總百分比。如果切換到幀格式表格視圖,則可顯示傳輸和接收到的本地和遠程幀的數量,以及兩臺設備接收到的幀的總百分比。
一般特征
只需在 Web 瀏覽器中點擊正確配置的 OptiView XG 平板電腦的 IP 地址,即可檢索保存的報告和捕獲文件。您還可以安裝遠程用戶界面 (UI),并通過 TCP 連接利用您的 PC 遠程訪問 OptiView XG。一旦安裝了遠程 UI,只需在界面中輸入 OptiView XG 的 IP 地址,即可查看默認的儀表板。接著,您可以創建自己的遠程儀表板來查看網絡。
OptiView XG 和遠程 UI 之間的通信可以加密。一臺便攜式 OptiView XG 可以支持 32 個遠程會話,以便協同排除故障,或者可以在一臺 PC 上打開多個會話以提供遠程“NOC”視圖。OptiView XG 具有獨特的單獨管理端口,用于在測試端口獨立于網絡進行“帶外管理”。使用遠程界面時,所有創建的儀表板被保存在用戶的 PC 中,以便對各遠程用戶進一步定制。
對于需要在多個站點或不同客戶端之間移動的工程師,OptiView XG(版本 12)能夠將儀器設置保存為站點或客戶端特定的配置文件,從而在不同網絡之間移動時能夠提高儀器的再配置速度。這使得 XG 成為系統集成商、咨詢師、安全/審計員和其他現場團隊的更強力且方便的工具。
用戶帳戶
通過用戶帳戶屏幕,您可以添加并修改各個 OptiView XG 用戶的安全信息,以防止對某些功能的未經授權使用,從而使規章得到遵守。它還可以使用戶訪問強大的故障排除功能,如 SNMP,同時隱藏團體字符串。可以禁用的功能包括信息包捕獲和解碼、流量生成、遠程用戶界面和 OptiView XG 配置。
上下文幫助
幫助信息根據上下文鏈接到 OptiView XG 的各個屏幕。當顯示該幫助屏幕時,您可以從目錄中選擇其它信息,選擇索引項,或是針對任何幫助主題或術語進行全文搜索。
可移動硬盤
只需連接一個工具,即可讓您了解分類網絡中發生的事情,確保您的網絡分析儀硬盤中存儲的所有敏感數據絕不會泄漏。可以將 OptiView XG 平板電腦發現的網絡信息存儲到移動硬盤,只需取下并更換硬盤即可從不同級別的分類環境、以及在分類和不分類系統之間移動 OptiView XG。額外的預配置硬盤單獨提供。
福祿克Fluke OptiView ?XG網絡分析平板電腦(OPVXG,OPVXG-10G,OPVXG-LAN,OPVXG-PRO)產品選型
| 型號/名稱 | 說明 |
| OPVXG | OptiView XG 網絡分析平板電腦,1Gbps (僅在已認證 XG 無線網絡的國家可售) |
| OPVXG-10G | OptiView XG 網絡分析平板電腦,10Gbps (僅在已認證 XG 無線網絡的國家可售) |
| OPVXG/GLD | OptiView XG 網絡分析平板電腦,1 Gbps,一年金牌支持(僅在美國銷售)。(也可選擇 3 年金牌支持:OPVXG/GLD3) |
| OPVXG-LAN | OptiView XG 網絡分析平板電腦,1Gbps,僅支持有線網絡 |
| OPVXG-LAN-10G | OptiView XG – 網絡分析平板電腦,10 Gbps,僅有線型 |
| OPVXG-10G/GLD | OptiView XG 網絡分析平板電腦,10 Gbps,一年金牌支持(僅在美國銷售)?(也可選擇 3 年金牌支持:OPVXG-10G/GLD3) |
| OPVXG-WL-PRO | OptiView XG – 配備 AirMagnet WiFi Analyzer 和 Spectrum XT Spectrum Analyzer 的無線分析平板電腦 |
| OPVXG-WL-PROPLUS | OptiView XG – 配備 AirMagnet WiFi Analyzer、Spectrum XT Spectrum Analyzer 和 SurveyPro Planning Software 的無線分析平板電腦 |
| 型號/名稱 | 說明 |
| OPVXG-PRO | OptiView XG – 網絡分析平板電腦,1 Gbps,配有 AirMagnet WiFi Analyzer 和 Spectrum XT(只在取得 XG 無線認證的國家銷售) |
| OPVXG-PRO/GLD | OptiView XG 網絡分析平板電腦,1 Gbps,配有 AirMagnet WiFi Analyzer、AirMagnet Spectrum XT 和 1 年金牌支持 (僅在美國銷售)?(也可選擇 3 年支持:OPVXG-PRO/GLD3) |
| OPVXG-PROPLUS | OptiView XG – 網絡分析平板電腦,1 Gbps,配備 AirMagnet WiFi Analyzer、Spectrum XT 和 SurveyPro(只在取得 XG 無線認證的國家銷售) |
| OPVXG-PROPLUS/GLD | OptiView XG – 網絡分析平板電腦,1 Gbps,配備 AirMagnet WiFi Analyzer、Spectrum XT、SurveyPro 和 1 年金牌支持(只在取得 XG 無線認證的國家銷售)(也可選擇 3 年金牌支持:OPVXG-PROPLUS/GLD3) |
| OPVXG-EXPT | OptiView XG – 網絡分析平板電腦,10 Gbps,配備 AirMagnet WiFi Analyzer 和 Spectrum XT(只在取得 XG 無線認證的國家銷售) |
| OPVXG-EXPT/GLD | OptiView XG 網絡分析平板電腦, 10 Gbps,配有 AirMagnet WiFi Analyzer、AirMagnet Spectrum XT 和 1 年金牌支持 (僅在美國銷售)(也可選擇 3 年金牌支持:OPVXG-EXPT/GLD3) |
| OPVXG-EXPTPLUS | OptiView XG – 網絡分析平板電腦,10 Gbps,配備 AirMagnet WiFi Analyzer、Spectrum XT 和 SurveyPro(只在取得 XG 無線認證的國家銷售) |
| OPVXG-EXPTPLUS/GLD | OptiView XG – 網絡分析平板電腦,10 Gbps,配備 AirMagnet WiFi Analyzer、Spectrum XT、SurveyPro 和 1 年金牌支持(只在取得 XG 無線認證的國家銷售)(也可選擇 3 年金牌支持:OPVG-EXPTPLUS/GLD3) |
| 型號/名稱 | 說明 |
| OPVXG-10G-OPT | 10OptiView XG 的千兆選項 |
| OPVXG-WFA | OptiView XG 的 Airmagnet WiFi Analyzer |
| OPVXG-SXT | OptiView XG 的 Airmagnet 頻譜 XT |
| OPVXG-WSP | OptiView XG 的無線調查與規劃套件 |
| OPVXG-WSPI | OptiView 無線套件、調查、規劃和頻譜 XT |
| OPVXG-WL | OptiView 的 WLAN 套件、調查、規劃、頻譜 XT 和 WiFi 分析儀 |
| OPVXG-WL-PRO-UGD | OptiView XG 無線分析平板電腦升級到 1G 有線/無線 (XG-PRO) |
| OPVXG-WL-EXPT-UGD | OptiView XG 無線分析平板電腦升級到 10G 有線/無線 (XG-EXPT) |
| 型號/名稱 | 說明 |
| OPVXG-ACCKIT | OptiView XG 的附件工具包。包含電池充電器配套 (OPVXG-BATT-KIT)、硬殼便攜箱 (OPVXG-HCASE)、鍵盤 (OPVXG-KB)、額外電源 (OPVXG-PS)、備用硬盤 (OPVXG-RHD) 和保護套 (OPVXG-SLEEVE) |
| OPVXG-STYLUS | OptiView XG 的無源手寫筆 |
| OPVXG-STRAPS | OptiView XG 的背帶、手提和肩負 |
| OPVXG-HCASE | OptiView XG 的硬便攜箱 |
| OPVXG-CCASE | OptiView XG 的帶肩帶的便攜箱 |
| OPVXG-SLEEVE | OptiView XG 的保護套 |
| OPVXG-10G | OptiView XG 的迷你鍵盤 |
| OPVXG-PS | OptiView XG 的電源供應器 |
| OPVXG-BATTERY | OptiView XG 的電池組 |
| OPVXG-CHARGER | OptiView XG 的電池充電器 |
| OPVXG-BATT-KIT | OptiView XG 的電池和充電器配套 |
| OPV-OMNI-ANT | OptiView XG 的全方位定向天線 |
| OPV-DIRECT-ANT | OptiView XG 的定向天線套件 |
| OPVXG-SFP-PLUS-SR | 光收發模塊、Sfp+、10gbase-Sr、850nm、多模 |
| OPVXG-SFP-PLUS-LR | 光收發模塊、Sfp+、10gbase-Lr、1310nm、單模 |
| OPVXG-SFP-PLUS-LRM | 光收發模塊、Sfp+、10gbase-Lrm,1310nm、多模 |
| 型號/名稱 | 說明 |
| GLD-OPVXG | OptiView XG 網絡分析平板電腦 1 年金牌支持,1 Gbps (還提供 3 年的承保:GLD3-OPVXG) |
| GLD-OPVXG-LAN | OptiView XG 網絡分析平板電腦 1 年金牌支持,1 Gbps,沒有無線電,(還提供 3 年承保:GLD3-OPVXG-LAN) |
| GLD-OPVXG-10G | OptiView XG 網絡分析平板電腦 1 年金牌支持,10 Gbps(還提供 3 年承保:GLD3-OPVXG-10G) |
| GLD-OPVXG-PRO | OptiView XG 網絡分析平板電腦 1 年金牌支持,1 Gbps,AirMagnet WiFi Analyzer 和 AirMagnet Spectrum XT(還提供 3 年承保:GLD3-OPVXG-PRO) |
| GLD-OPVXG-PROPLUS | 1 年金牌支持的 OptiView XG 網絡分析平板電腦,1 Gbps,AirMagnet WiFi Analyzer、AirMagnet Spectrum XT 和 SurveyPro(還提供 3 年承保:GLD3-OPVXG-PROPLUS) |
| GLD-OPVXG-EXPT | OptiView XG 網絡分析平板電腦 1 年金牌支持,10 Gbps,AirMagnet WiFi Analyzer 和 AirMagnet Spectrum XT(還提供 3 年承保:GLD3-OPVXG-EXPT) |
| GLD-OPVG-EXPTPLUS | OptiView XG 網絡分析平板電腦 1 年金牌支持,10 Gbps,AirMagnet WiFi Analyzer、AirMagnet Spectrum XT 和 SurveyPro(還提供 3 年承保:GLD3-OPVG-EXPTPLUS) |
| GLD-OPVXG-WFA | OptiView XG 網絡分析平板電腦的 AirMagnet WiFi Analyzer 1 年金牌承保,(還提供3年承保:GLD3-OPVXG-WFA) |
| GLD-OPVXG-SXT | OptiView XG 網絡分析平板電腦的 AirMagnet Spectrum XT 1 年金牌承保,(還提供3年承保:GLD3-OPVXG-SXT) |
| GLD-OPVXG-WSP | OptiView XG 網絡分析平板電腦的 AirMagnet Survey & Planner 1 年金牌承保, (還提供3年承保:GLD3-OPVXG-WSP) |
| GLD-OPVXG-WL | 1 年金牌支持的 OptiView WLAN 套件:OptiView XG 網絡分析平板電腦上的 Survey、Planner、Spectrum XT 和 WiFi Analyzer |
| GLD-OPVXG-WL-PRO | 1 年金牌支持的 OptiView 無線分析平板電腦,配有 AirMagnet WiFi Analyzer 和 Spectrum XT Spectrum Analyzer |
| GLD-OPVXG-WL-PLUS | 1 年金牌支持的 OptiView 無線分析平板電腦,配有 AirMagnet WiFi Analyzer、Spectrum XT Spectrum Analyzer 和 SurveyPro Planning Software |
福祿克Fluke OptiView XG網絡分析平板電腦(OPVXG,OPVXG-10G,OPVXG-LAN,OPVXG-PRO)
| 物理規格 | |
| 體積 | (高、寬、深) 9.45英寸 x 12.43英寸 x 2.03英寸 (240 毫米 x 315.7 毫米 x 51.6毫米) |
| 重量 | 5.6 磅(2.5 公斤),帶電池;4.5 磅(1.8 公斤),無電池 |
| 顯示屏 | 彩色有源矩陣 TFT LCD、1024 x 768 像素、LED 背照燈、帶2觸點的觸摸屏 |
| 安全性 | 背板上的 Kensington? 安全插槽,用于安全線纜連接 |
| 環境規格 | |
| 工作溫度* | 10°C 至 30°C(50°F 至 86°F) ,相對濕度達 95% 。0°C 至 50°C(32°F 至 122°F),相對濕度達 75% |
| 貯存溫度 | -40°F 至 +160°F(-40°C 至 +71°C) |
| 沖擊和振動 | 符合 3 類設備的 MIL-PRF-28800F 要求 |
| 安全 | EN 61010-1 2nd Edition |
| 海拔高度** | 4600?米(15000 英尺),電池供電 |
| 電氣規格 | |
| AC 適配器輸入 | 100 V – 240 V, 50/60 Hz, 1.5 A |
| AC 適配器輸出 | 19 VDC,4.74 A,90 W |
| 電池* | 兩個用戶可更換、可充電 的 45 瓦特時鋰離子電池組。 |
| 電池工作時間 | 2小時(標準—禁用/關閉網絡在測試端口進行 WLAN 擴展分析可延長約四個小時) |
| 電池充電時間* | 3 小時(典型)充電時間取決于電池的剩余電量 |
| 系統規格 | |
| 操作系統 | Window 7 Professional 版,64 位,Service Pack 1 |
| PC — 處理器 | Intel? Core? Duo CPU U9300 @ 1.2GHz |
| PC – RAM | 4 GB |
| 捕獲緩沖區 | 4 GB |
* 當內部溫度超過 113°F (45°C) 時電池無法充電。**海拔規格適用于 OptiView XG 和電池。可使用 AC 適配器的最高海拔為 2000 米(6,600 英尺)。有線網絡連接規范
| 端口 | |
| 網絡分析端口 | 2 RJ-45 10/100/1000BASE-T 以太網、小型可插拔 (SFP) 100/1000BASE-X 以太網、增強型小型可插拔 (SFP+) 10GBASE-X 以太網 |
| 管理端口 | RJ-45 10/100/1000BASE-T 以太網 |
| 支持的 SFP 模塊 | 1000BASE-SX – 850 nm(標準) |
| 100BASE-FX – 1300 nm | |
| 1000BASE-LX – 1310 nm | |
| 1000BASE-ZX – 1550 nm | |
| 支持的 SFP+ 模塊 | 10GBASE-SR – 850 nm(標準) |
| 10GBASE-LR – 1310 nm | |
| 10GBASE-LRM – 1310 nm | |
| 容差 | RJ-45 端口最大能夠承受 100 伏特 |
| USB 端口 | 三個 USB 2.0 端口 |
| eSATA 端口 | eSATA 端口用于連接外接硬盤 |
| 視頻端口 | 標準的 VGA 端口,用于連接監視器或投影儀 |
| 電纜 | |
| 線纜類型 | 100 Ohm UTP 和 ScTP 類別 5、5E、6,ISO/IEC 等級 C、D、E |
| 線纜長度測量 | 可測量的線纜長度從 3 英尺(0.9 米)到 500 英尺(152米)。 |
| 精度:± 6 英尺(± 2 米) | |
| 長度測量以所選線纜類型的額定傳播速度 (NVP) 為基礎 | |
無線網絡連接規范
| 無線天線 | |
| 內部無線天線 | 7 根內置 2.4 GHz、1.1 dBi 峰值、5GHz、 |
| 3.2 dBi 峰值天線。 | |
| 外置全向天線 | WLAN 全向天線,2.4 GHz 和 5 GHz |
| 802.11 A/B/G,50 Ω.增益:2.1 dBi (2.45 GHz) | |
| 2.4 dBi (4.9 GHz)、2.6 dBi (5.25 GHz)、2.5 dBi (5.875 GHz) | |
| 外置定向天線 | 天線,頻率范圍 2.4 – 2.5 和 4.9 – 5.9 GHz |
| 2.4 GHz 頻帶的最小增益為 5.0 dBi 峰值,以及 5 GHz 頻帶的 7.0 dBi 峰值 | |
| 外置天線連接器 | 反向 SMA |
| 無線適配器 | |
| 數據傳輸率 | 11a:6/9/12/24/36/48/54 Mbps |
| 11b:1/2/5.5/11 Mbps | |
| 11g:6/9/12/24/36/48/54 Mbps | |
| 11n (20 MHz):MCS0-23,達 216 Mbps | |
| 11n (40 MHz):MCS0-23,達 450 Mbps | |
| 工作頻率 | 2.4000 ~ 2.472 GHz(工業、科學、醫學頻帶)5.180 ~ 5.825 GHz |
| 安全性 | 64/128 位 WEP 密鑰、WPA、WPA2、802.1x |
| 傳送輸出功率 (容差:± 1.5 dBm) |
802.11b:18 dBm |
| 802.11b:18 dBm | |
| 802.11g:17 dBm | |
| 802.11a:11 dBm | |
| 802.11n:2.4 GHz:17 dBm | |
| 802.11n:5 GHz:13 dBm | |
| 接收靈敏度 (容差:± 2 dBm) |
802.11a:10% PER -78 dBm |
| 802.11b:8% PER -90 dBm | |
| 802.11g:10% PER -80 dBm | |
| 802.11n:2.4 GHz 10% PER | |
| -72 dBm@HT20 | |
| -70 dBm@HT40 | |
| 802.11n:5 GHz 10% PER | |
| -70 dBm@HT20 | |
| -63 dBm@HT40 | |
| 功耗(典型) | 傳送(傳統模式、HT 20 模式):870 mA @5 GHz、700 mA @2.4 GHz |
| 傳送(HT40 模式):900 mA @5 GHz、750 mA @2.4 GHz | |
| 接收(傳統模式、HT20 模式):550 mA @5 GHz、520 mA @2.4 GHz | |
| 接收(HT40 模式):610 mA @5 GHz、600 mA @2.4 GHz | |
標準及合規規范
| 所支持的網絡標準 | |
| IEEE 10BASE-TX、IEEE 100BASE-TX、 IEEE 1000BASE-TX、IEEE 1000BASE-X、 IEEE 10GBASE-X |
RFC:1213, 1239, 1285, 1512, 1513, 1643, 2108, 2115, 2127, 2515, 2819, 3592, 3895, 3896, 4188,4502 |
| 合規聲明 | |
| EMC | 符合 IEC/EN61326-1:2006 的 A 類標準 |
| 安全 | 符合 IEC/EN 61010-1:2001,CAN/CSA C22.2 No. 61010-1-04、ANSI/UL 61010-1:2004, EN/IEC 60825-1:2007、EN/IEC 60825-2:2004+ A1:2007 標準 |
| 電話* | OptiView XG 并非設計用于連接電話網絡 |
| OptiView XG 并非設計用于連接 ISDN 線路 | |
*注意:除非通過符合監管機構要求的計算機網絡調制解調器設備,否則不得連接到電話網絡或 ISDN 線路。型號*
| 產品型號 | 說明 |
| OPVXG | *OptiView XG – 手持式網絡平板分析儀,1 Gbps |
| OPVXG-10G | **OptiView XG – 手持式網絡平板分析儀,10 Gbps |
| OPVXG-PRO | **OptiView XG – 手持式網絡平板分析儀,1 Gbps,帶 AirMagnet WiFi Analyzer 和 Spectrum XT |
| OPVXG-EXPT | **OptiView XG — 手持式網絡平板分析儀,10 Gbps,帶 AirMagnet WiFi Analyzer 和 Spectrum XT |
| OPVXG-LAN | OptiView XG – 網絡分析平板電腦,1 Gbps,僅有線型 |
| OPVXG-LAN-10G | OptiView XG – 網絡分析平板電腦,10 Gbps,僅有線型 |











































新一代中文手持式測試儀 – 省時省力。
新一代中文手持式測試儀 – 省時省力。
新一代手持式網絡分析儀 – 省時省力。
新一代快速OTDR測試儀 – 省時省力。

2025/02/21 于 08:53:49
測試大型非標設備的網絡質量,因為設備運行時偶發丟包現象。